아시다시피 SoapUI의 속성 은 필요한 정보를 저장하고 명명된 키를 사용하여 액세스 할 수 있는 중앙 저장소 역할을 합니다.자,
Bookstore API의 의 응답에 따라를 학습해 보겠습니다.
{"books": [
{
"isbn": "9781449325862",
"title": "Git Pocket Guide",
"subTitle": "A Working Introduction",
"author": "Richard E. Silverman",
"published": "2013-08-02T00:00:00",
"publisher": "O'Reilly Media",
"pages": 234,
"description": "This pocket guide is the perfect on-the-job companion to Git, the distributed version control system. It provides a compact, readable introduction to Git for new users, as well as a reference to common commands and procedures for those of you with Git experience.",
"website": "https://chimera.labs.oreilly.com/books/1230000000561/index.html"
},
{
"isbn": "9781449331818",
"title": "Learning JavaScript Design Patterns",
"subTitle": "A JavaScript and jQuery Developer's Guide",
"author": "Addy Osmani",
"published": "2012-07-01T00:00:00",
"publisher": "O'Reilly Media",
"pages": 254,
"description": "With Learning JavaScript Design Patterns, you'll learn how to write beautiful, structured, and maintainable JavaScript by applying classical and modern design patterns to the language. If you want to keep your code efficient, more manageable, and up-to-date with the latest best practices, this book is for you.",
"website": "https://www.addyosmani.com/resources/essentialjsdesignpatterns/book/"
},
{
"isbn": "9781449337711",
"title": "Designing Evolvable Web APIs with ASP.NET",
"subTitle": "Harnessing the Power of the Web",
"author": "Glenn Block et al.",
"published": "2014-04-07T00:00:00",
"publisher": "O'Reilly Media",
"pages": 538,
"description": "Design and build Web APIs for a broad range of clients—including browsers and mobile devices—that can adapt to change over time. This practical, hands-on guide takes you through the theory and tools you need to build evolvable HTTP services with Microsoft’s ASP.NET Web API framework. In the process, you’ll learn how design and implement a real-world Web API.",
"website": "https://chimera.labs.oreilly.com/books/1234000001708/index.html"
},
{
"isbn": "9781449365035",
"title": "Speaking JavaScript",
"subTitle": "An In-Depth Guide for Programmers",
"author": "Axel Rauschmayer",
"published": "2014-02-01T00:00:00",
"publisher": "O'Reilly Media",
"pages": 460,
"description": "Like it or not, JavaScript is everywhere these days-from browser to server to mobile-and now you, too, need to learn the language or dive deeper than you have. This concise book guides you into and through JavaScript, written by a veteran programmer who once found himself in the same position.",
"website": "https://speakingjs.com/"
},
{
"isbn": "9781491904244",
"title": "You Don't Know JS",
"subTitle": "ES6 & Beyond",
"author": "Kyle Simpson",
"published": "2015-12-27T00:00:00",
"publisher": "O'Reilly Media",
"pages": 278,
"description": "No matter how much experience you have with JavaScript, odds are you don’t fully understand the language. As part of the \"You Don’t Know JS\" series, this compact guide focuses on new features available in ECMAScript 6 (ES6), the latest version of the standard upon which JavaScript is built.",
"website": "https://github.com/getify/You-Dont-Know-JS/tree/master/es6%20&%20beyond"
},
{
"isbn": "9781491950296",
"title": "Programming JavaScript Applications",
"subTitle": "Robust Web Architecture with Node, HTML5, and Modern JS Libraries",
"author": "Eric Elliott",
"published": "2014-07-01T00:00:00",
"publisher": "O'Reilly Media",
"pages": 254,
"description": "Take advantage of JavaScript's power to build robust web-scale or enterprise applications that are easy to extend and maintain. By applying the design patterns outlined in this practical book, experienced JavaScript developers will learn how to write flexible and resilient code that's easier-yes, easier-to work with as your code base grows.",
"website": "https://chimera.labs.oreilly.com/books/1234000000262/index.html"
},
{
"isbn": "9781593275846",
"title": "Eloquent JavaScript, Second Edition",
"subTitle": "A Modern Introduction to Programming",
"author": "Marijn Haverbeke",
"published": "2014-12-14T00:00:00",
"publisher": "No Starch Press",
"pages": 472,
"description": "JavaScript lies at the heart of almost every modern web application, from social apps to the newest browser-based games. Though simple for beginners to pick up and play with, JavaScript is a flexible, complex language that you can use to build full-scale applications.",
"website": "https://eloquentjavascript.net/"
},
{
"isbn": "9781593277574",
"title": "Understanding ECMAScript 6",
"subTitle": "The Definitive Guide for JavaScript Developers",
"author": "Nicholas C. Zakas",
"published": "2016-09-03T00:00:00",
"publisher": "No Starch Press",
"pages": 352,
"description": "ECMAScript 6 represents the biggest update to the core of JavaScript in the history of the language. In Understanding ECMAScript 6, expert developer Nicholas C. Zakas provides a complete guide to the object types, syntax, and other exciting changes that ECMAScript 6 brings to JavaScript.",
"website": "https://leanpub.com/understandinges6/read"
}
]}
위 응답의 " ISBN" 필드 값을 테스트 단계의 일부로 사용하고 이를 프로젝트의 다른 요소 (속성 또는 다른 요청 일 수 있음)로 전송한다고 가정해 보겠습니다.
이러한 경우 값을 검색하고 다른 요소로 설정하는 메커니즘이 필요합니다. SoapUI 는 Property Transfer TestStep을 통해 이러한 기능을 지원합니다.
SoapUI의속성 전송을 추가하는 방법을 이해하겠습니다.
SoapUI에서 속성 전송을 추가하는 방법은 무엇입니까?
속성 전송(Property Transfer) 은 SoapUI에서 테스트 단계로 추가할 수 있으며 SOAP UI는 속성 전송을 위한 직관적인 마법사를 제공합니다.
아래 단계에 따라 속성 이전을 테스트 단계로 추가하세요 .
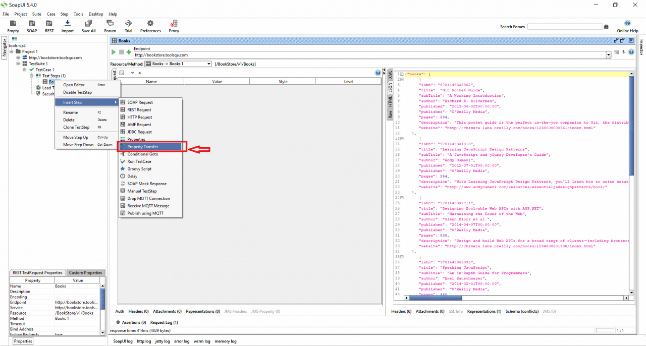
1 단계 − TestStep을 선택하고 오른쪽 클릭 → Insert Step → Property Transfer.

2 단계 - " 단계 추가" 팝업이 표시되고 테스트 단계의 논리적 이름을 입력 한 다음 " 확인 "을 클릭합니다.

위에 표시된 대로TestStep의 이름을 “ISBN Transfer” 로 사용하고 있습니다.
3 단계 - 단계를 추가하면 새 마법사가 열립니다. 헤더 / 본문에서 여러 속성을 추가하고 사용할 수 있습니다.
더욱이.

서점 API 의 응답에서 " ISBN" 을 사용하려고 하므로강조 표시된 " +" 버튼을 클릭합니다.
4 단계 −위 단계에서 지정한 대로"+" 를클릭하면전송할 값의 이름을 입력하라는 메시지가 표시됩니다.

전송의 논리적 이름을 추가 한 다음 확인 을 클릭합니다.

위의 스 니펫에 표시된 대로목록에 새 전송 이 추가됩니다.
SoapUI에서 속성 이전을 사용하는 방법은 무엇입니까?
Property Transfer를 추가 했으므로 이러한 값을 어떻게 사용할 수 있는지 살펴보겠습니다.한때 속성 전송 또한이 발생, 당신은 두 가지 영역이 있음을 볼 수 있습니다 소스 및 대상 단계로 표시 1 2.이것들을 자세히 이해합시다.

그 전에는 속성을 식별하기 위해 지정된 두 개의 다른 값, 즉 위의 스니펫에서 단계 A 및 단계 B에표시된 ' 속성' 및 ' 경로 언어'가있습니다.
1. 출처 : 이 영역은 재산 가치 추출이 발생하는 재산의 출처를 기록합니다. 이미 속성을 정의한 프로젝트의 가능한 모든 값을 표시합니다. 그들 중 몇 가지는 다음과 같습니다.

스냅 샷에서 Globals, Project, Test Suite1 등 을 볼 수 있습니다. Global 을 선택하면 우리가 정의한 전역 속성을 선택할 수 있습니다. 아래 스냅 샷에서 우리는 글로벌을 소스로 선택했습니다 .

SOAP UI는이미 정의된모든 전역 속성을 자동으로 채우고 사용자가 해당 속성을 소스로 선택할 수 있도록 합니다.전역 속성을 포함하여 다양한 수준의 속성을 설정하는 방법에 대한 자세한 내용 은 이전 문서 " SoapUI에서 속성 작업 "을 참조하십시오.
마찬가지로 다른 수준 ( Project, Test Suite, Test Case, Test Step )을 선택하면 SoapUI는 이미 정의된 해당 속성을 표시하여 값을 저장하는 데 사용할 수 있습니다.
2. Target : 사용자가 소스에서 추출한 값을 쉽게 받을 수 있는 영역입니다. 또한 소스에서 사용할 수있는 모든 다른 속성을 포함합니다.
위에서 언급했듯이 속성 값을 식별하기 위해 지정된 두 개의 다른 값, 즉 위의 스 니펫에서 단계 A 및 단계 B에표시된 ' 속성' 및 ' 경로 언어'가있습니다.
- Property : 속성 매개 변수는 선택한 소스의 속성을 표시합니다.
- 경로 언어 : 요청 / 응답 형식 ( JSON 또는 XML 일 수 있음)을 기반으로 요청, 응답 또는 끝점에서 속성 값을 추출하려는 경우 경로 언어를 선택합니다 .
JSON 응답 에서 ISBN 값을 추출하려는 예에서는 경로 언어를 설정하고 아래의 자세한 단계에서 이를 확인합니다.
1 단계 : 먼저 소스, 응답 및 경로 언어를 선택하여 ISBN 을 추출합니다.
- 대상 응답에서 값을 추출하려고 하므로속성 드롭 다운에서 "응답"을 선택합니다.
- REST 요청 요청의 응답에서 ISBN을 추출하려고 하므로경로 언어 드롭 다운에서JSONPathJSONPath를선택 합니다.
이제 Headers 에서 필요한 것이 있다면 어떻게 될지 궁금할 것입니다.기다려! SoapUI 는 이 경우에도 도움이 될 수 있습니다. 헤더 및 API 응답 외에도 아래와 같이 속성 드롭 다운에서 다양한 기타 매개 변수를 선택할 수 있습니다.

2 단계 -둘째, 소스 JSON의 선언을 얻으려면 JSON 경로를 지정합니다. 이 경우 $ .books [0]. isbn을 사용하여 Book Store API에서 에서 ISBN 번호를 가져옵니다. 이 ISBN 번호와 관련된 특정 도서의 레코드를 검색하기 위해이 ISBN 번호를 사용합니다.
참고 : 선행 $는 루트 개체 또는 배열을 나타내며 생략할 수 있습니다.
3 단계 -셋째, 위의 JSON 경로 표현식에서 추출된 값 (ISBN)이 전송될 대상을 지정합니다. 이를위해 속성 전송 창 하단의 대상 창 을사용합니다.
2 단계에서 추출한 ISBN 값을 설정하는 데 사용할 새 속성을 아래와 같이 정의하겠습니다.

이제 속성 전송 마법사로 이동 하고 대상 에서 아래와 같이 getISBN 속성을 선택합니다 .

어디,
- Target as Properties (1 단계에서 표시됨)는 값을 속성 중 하나로 설정하려고 함을 나타냅니다.
- 속성 (2 단계에 표시됨)의 이름으로 속성을 지정하여 값을 얻습니다.
4 단계 -마지막으로 " 실행" 아이콘을 클릭합니다 ( 아래 스크린 숏에서 1 단계로 강조 표시됨 ). 이제 테스트 케이스가 성공적으로 실행되면 API 응답에 따라'ISBN ' 속성이 업데이트됩니다.

이 로그는 전송 세부 사항 및 상태를 표시합니다 (마커 2로 강조 표시됨 ).
우리는 성공적으로 속성을 전송할 수 있었고 양도된 가치는 위의 스크린 샷에서 강조된 것과 같습니다.
따라서 한 REST API의 Response Header / Body에서 추출된 속성 값을 다른 API 또는 TestCase로 전송하고 “ SoapUI에서 Property Transfer를 구현할 수 있습니다. “ 또한 SOAP 프로젝트를 위해 SoapUI 에서 Property Transfer를 구현하기 위해 동일한 단계를 따를 수 있습니다.
'API Test > SoupUI' 카테고리의 다른 글
| SoapUI의 속성은 무엇입니까? (0) | 2020.09.08 |
|---|---|
| SoapUI의 스크립트 어설 션은 무엇입니까? (0) | 2020.09.07 |
| Behave를 사용하여 REST API를 테스트하는 BDD (Behavior-Driven Development) (0) | 2020.08.21 |
| API 테스트 관련 용어 (0) | 2018.11.29 |
| Top 15 SoapUI 인터뷰 질문 및 답변 (0) | 2018.11.27 |